取消Office在Edge浏览器中自动打开_Edge浏览器打开Office自动下载到电脑
取消Office在Edge浏览器中自动打开
如果你是一个微软产品的爱好者,相信你一定也在使用Edge浏览器,在Edge浏览器中一般默认office的文件和表格PPT等是自动打开的,当我们取消这些office文件在Edge浏览器上打开的话,就会将这些文件自动下载到电脑设备上,下载到本地以后会方便我们查找和二次查看。
1、首先在电脑上启动Edge浏览器,在主页面上找到右上角的三个黑点标志,点击之后会弹出菜单页,然后点击“设置“功能。

office浏览器

office打开
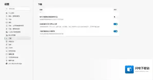
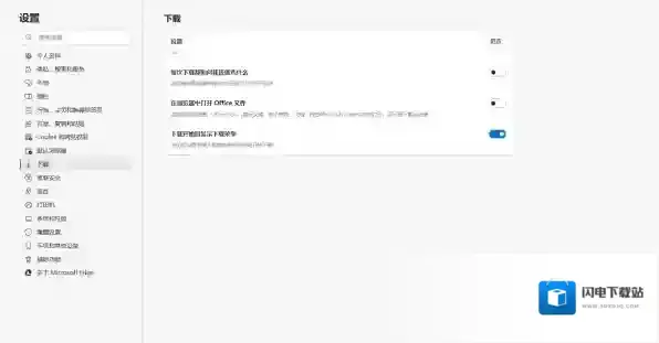
3、这时在下载功能右侧的主区域中第二个选项叫做“在浏览器中打开office文件”,此时是开启按钮,说明在浏览器上像word文件,excel表格和PPT演示文稿等都会默认在浏览器中打开,不会被保存到电脑本地的。

office表格
4、接下来我们只需要把这个开关按钮关闭掉,就可以取消office在edge浏览器中自动打开了。

office版本
对于经常需要使用浏览器上网的伙伴来说,在edge浏览器上浏览资料,一般都会使用office打开,但是在本地却没有备份,当我们按照上述做法将开关关闭掉以后,所有的office文件都会被保存到电脑设备上,方便我们二次使用,怎么样这期内容你学到了吗,感谢大家分享梦马下载库网,为更多的人带来有关office的使用教程。
小编推荐
office365和office2022有什么区别_一文带你了解两者区别对比
文员必须要会哪些办公室软件_2023文员常用办公软件排行榜
Office办公软件哪个版本效率高_高效优惠的Office版本推荐
发表回复
评论列表 ( 0条)